Skip to main content
assistive.skiplink.to.breadcrumbs
assistive.skiplink.to.header.menu
assistive.skiplink.to.action.menu
assistive.skiplink.to.quick.search
Log in
Confluence
Spaces
Hit enter to search
Help
Online Help
Keyboard Shortcuts
Feed Builder
What’s new
Available Gadgets
About Confluence
Log in
Software Architecture Documentation (SAD)
Boards
Page tree
Browse pages
Configure
Space tools
View Page
A
t
tachments (1)
Page History
Page Information
View in Hierarchy
View Source
Export to PDF
Export to Word
Pages
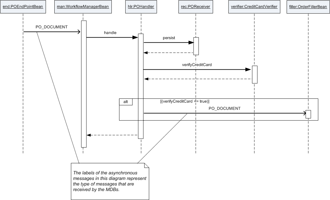
Sequence diagram of workflowmanager handling a purchase order request
Attachments
Name
Size
Creator
Creation Date
Labels
Comment
PNG File
Workflow_seq.png
42 kB
Todd Waits
Jan 22, 2019 14:00
No labels
Version 1 (current)
42 kB
Todd Waits
Jan 22, 2019 14:00
Overview
Content Tools
{"serverDuration": 53, "requestCorrelationId": "dd9e4aab98a5f67e"}